☰Card Issuance
Card Issuance Flow
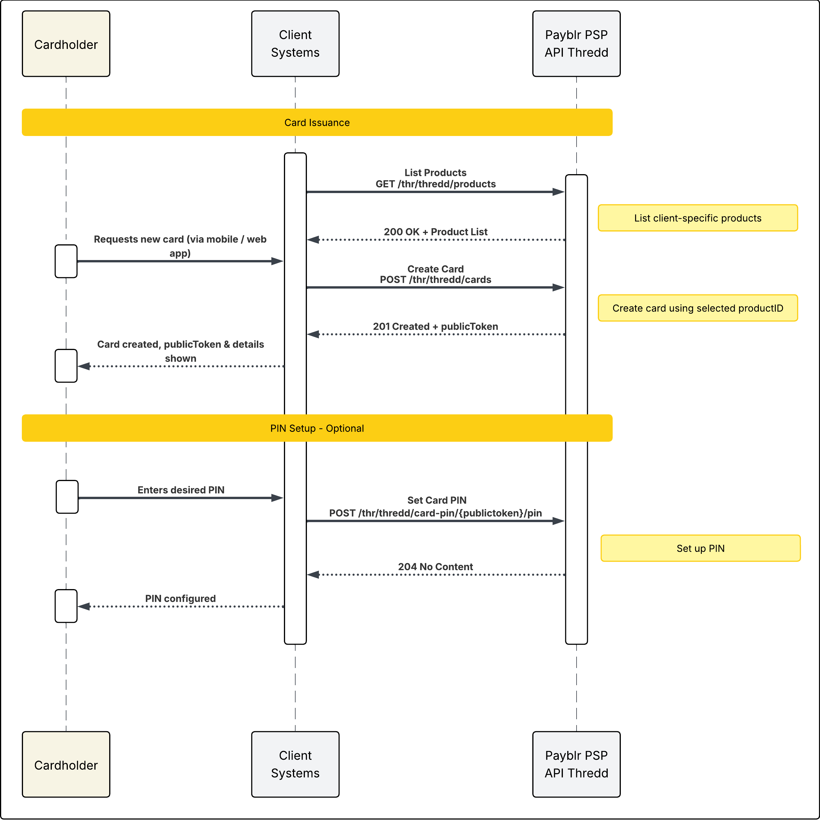
This sequence describes how a client issues a new card through Payblr APIs and, optionally, configures the card PIN after issuance.
The process starts when a cardholder requests a new card through your system, such as a mobile or web app. To determine which card options are available, your system first retrieves the list of products available to you. Once a product is selected, your system sends a card creation request. If the request is successful, Payblr returns the newly created card details, including the publicToken, which your system can use in subsequent operations.
If PIN setup is included in the user journey, the cardholder can then enter the desired PIN. Your system submits the PIN setup request using the card’s publicToken. A successful response confirms that the PIN has been configured.
Flow summary
1. Retrieve available products - List Products
Your system calls GET /thr/thredd/products to retrieve the list of products available to you.
2. Create the card - Create Card
After the appropriate product is selected, your system calls POST /thr/thredd/cards to create the card.
3. Return card details
If the card is created successfully, Payblr responds with 201 Created and returns the card details, including the publicToken.
4. Optionally configure the PIN - Set PIN
If PIN setup is required, your system calls POST /thr/thredd/card-pin/{publicToken}/pin using the publicToken returned during card creation.
5. Confirm PIN setup
If the PIN is configured successfully, Payblr responds with 204 No Content.
.png)
Implementation note
The publicToken returned in the card creation response is the key reference used for follow-up actions in the flow, including optional PIN setup. In a typical implementation, the client application should only allow post-issuance actions after card creation has completed successfully.